About Us
Ytria is an IT admin's best friend. Our goal is to make life easier for you while improving both your efficiency and effectiveness with software tools that solve the toughest IT challenges.
© 2025 Ytria All rights reserved
Do more in minutes,
instead of hours
Find and fix hidden problems
in just a few clicks
Get the capabilities
without the complexity
Are you struggling to find information in your tenant, spending too much time clicking in the ever-changing portals to troubleshoot problems, making modifications one by one?
We have the answer!
sapio365 is a software tool that makes managing your Microsoft 365 tenants so much easier.
Solve your Microsoft management tasks in much less time.
What is sapio365?
Hybrid tenant management
Manage both on-prem and cloud data in one place
Granular, built-in Role-Based Access Control
Define and delegate custom roles
Secure, non-cloud-based solution
Work with encrypted data stored on your local device
Seamless, multi-tenant management
Switch between tenants without signing in and out
Supports GCC High tenants
Manage your GCC High environments in total security
Deep dive into detailed data quickly
Customize your reports with filters and analytics
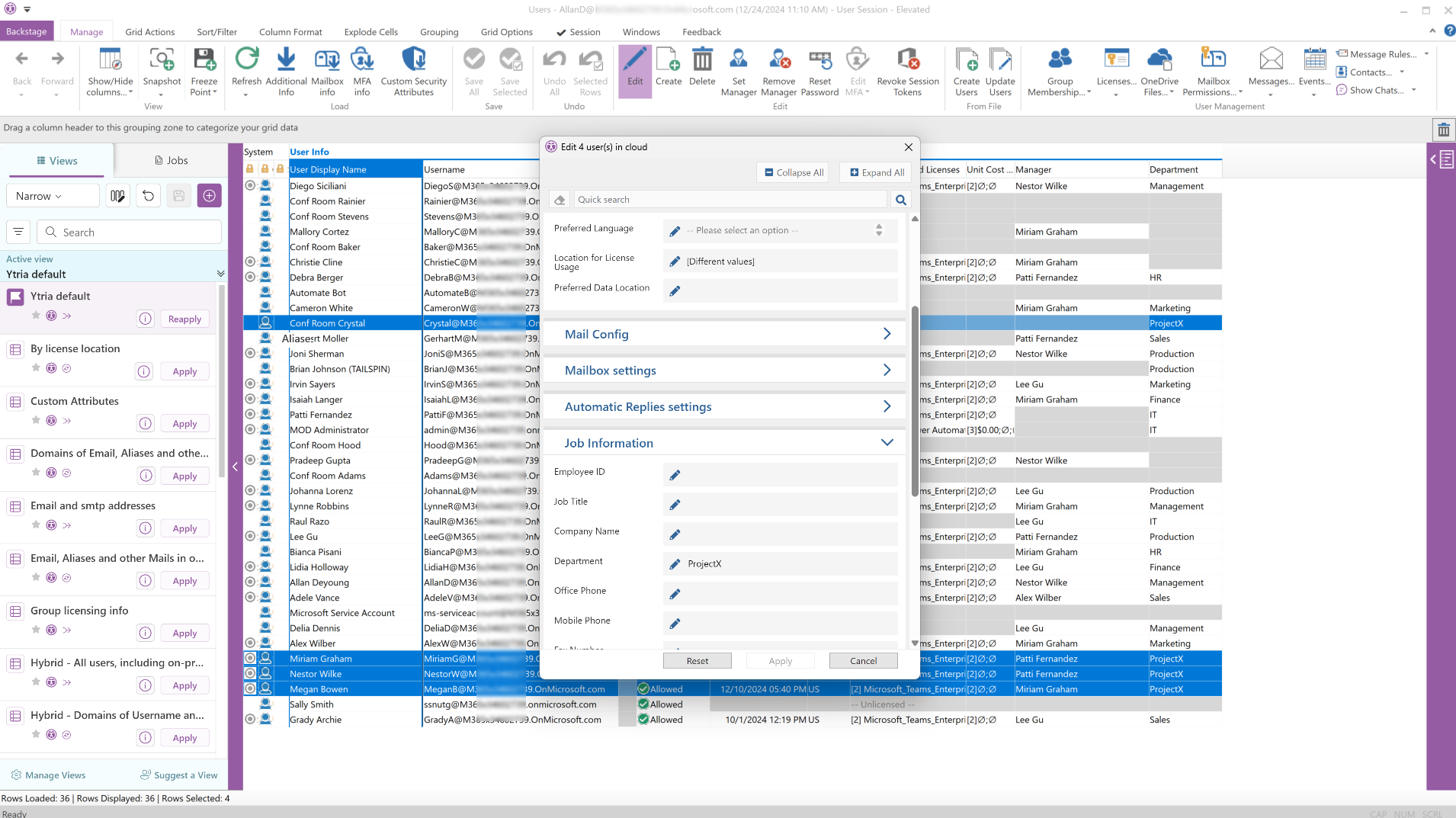
See everything across all tenants yet avoid information overload. Organize your data to see patterns, analyze data, compare and aggregate easily. Evaluate all your information in minutes.
Drill down to find the specific piece of information you need. Identify and isolate lurking problems with just a few clicks.
Streamline tasks and make multiple changes at the same time. Confidently fix issues without making damaging errors. Preview your changes before saving them.

No hassle writing complex scripts
No wasting time searching for scripts
No worrying about outdated scripts
No fixing unexpected errors



“I'm amazed at everything it can do and am always discovering new problems it can solve. My team was always the bottleneck but with sapio365, we've become so much more proactive.”
- Pavel G. IT Administrator, Not-for-Profit Organization
“For us, sapio365 has allowed us to find and reduce unsafe behaviors. We can see who is doing what and take the right measures before there is any risk. It lets me sleep easier.”
- Kosta C. CTO, Medical Equipment Manufacturer
“We used to stress so much when we needed to make mass changes. Now we know we can click with confidence, knowing everything will work out fine. And we're thrilled to not have to use PowerShell.”
- Olivia M. IT Manager, Insurance Company
1
Download and register, then try sapio365 for 3 days
2
Get full visibility of your entire Microsoft 365 environment
3
Use sapio365 to solve problems you thought were impossible